Bedienung
03 Tabellen
- Tabellen
- Tabellenlayout anpassen (SpaltenSets)
- Sortieren und Suchen
- Finden von Namen
- Markieren von Objekten
- Kopieren und Zuweisen
- Löschen von Objekten
- Filter definieren und Kopieren
- Filter im Spaltenset definieren
- Filtern mit Selektionskriterien
- Anzeigen verschiedener Datensätze
- Sammelbearbeitung
1. Tabellen
Standardmäßig öffnet die Tabelle im Anzeigemodus. In diesem Modus lassen sich die einzelnen Datensätze nicht editieren.

Durch einen Klick auf den Schalter
kann in den Editiermodus umgeschaltet werden, in dem sich die Angaben direkt in der Tabelle editieren lassen.
Zusätzlich bietet ABES/Objects den Abfragemodus, der durch einen Klick auf das kleine Dreieck neben dem Modus-Schalter gewählt werden kann. Hierbei werden die Zellinhalte direkt über die zugrundeliegende SQL-Abfrage generiert. Die entsprechenden Objekte werden nicht in den Speicher geladen. Dies beschleunigt den Tabellenaufbau bei großen Datenmengen erheblich. Der Modus ist deshalb in erster Linie für die Erstellung von Auswertungen gedacht, denn die Zellinhalte werden nach dem Editieren von Objekteigenschaften – im Gegensatz zu den anderen Modi – erst nach einer Wiederholung der Abfrage aktualisiert.
Im Übrigen können Sie die Spaltenbreiten individuell für sich frei einstellen, so wie Sie es für sich benötigen. Sie finden sie überall, wo Sie sich mit Ihrem Namen einloggen genauso wieder. [Siehe roter Rahmen oben im Bild]
An der Spaltengrenze erhält der Mauszeiger zwei schwarze Pfeile. Wenn Sie in dieser Position die linke Maustaste gedrückt halten, können Sie die Spaltenbreiten verändern.
2. Tabellenlayout anpassen
Über das Symbol
im Filterbereich lässt sich die Auswahl und Reihenfolge der Spalten einer Tabelle festlegen – dem sog. SpaltenSet.
Neben dem Standardspaltenset lassen sich beliebig viele individuelle Spaltensets definieren.
Pro Arbeitsplatz kann dabei gewählt werden, welches Spaltenset verwendet werden soll.
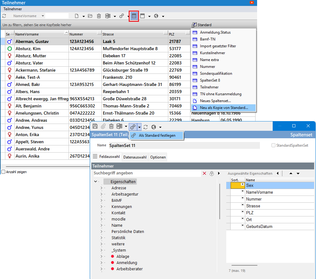
Über einen Klick auf “Standard” öffnet sich die Auswahl zur Definition eines Spaltensets. Sie wählen “Neu als Kopie von Standard”:

Aus der Baumstruktur auf der linken Seite der Maske werden die gewünschten Eigenschaften per Doppelklick gewählt und gelangen so in das aktuelle Spaltenset.
Über die Symbole
lassen sich Eigenschaften wieder entfernen oder ihre Position innerhalb des Spaltensets verändern.
Hier legen Sie auch fest, nach welcher Spalte zuerst sortiert werden soll (Spalte “Sort.”-hier gelb markiert).
Wenn Sie die Spaltensets treffend benennen, können Sie in unterschiedlichen Situationen schnell das geeignete Set wählen.
Die Baumstruktur enthält alle Felder der angezeigten Objektklasse, aber auch der verknüpften Klassen (
).
Ein Klick auf die Verknüpfung zeigt die dort vorhandenen Felder und eventuelle weitere Verknüpfungen.
Finden Sie das gewünschte Datenfeld nicht, suchen Sie es mit Hilfe der Möglichkeit “Suchbegriff angeben”.
Sie erkennen im Bild die Funktion “Als Standard festlegen”. Damit wird das von Ihnen ausgewählte SpaltenSet bei allen Anwendern angezeigt, die bislang das “Standard”-SpaltenSet dort stehen hatten. Auf diese Weise können Sie allen Anwendern eine bestimmte Datenauswahl zur Verfügung stellen, die diese selbst vielleicht noch gar nicht herstellen konnten.
Spaltenbreite kann sich jeder Anwender individuell einstellen; ABES/Objects speichert diese Einstellungen für den Anwender, so dass sie an jedem seiner Arbeitsplätze vorhanden sind.
3. Sortieren und Suchen
Beim Öffnen von Tabellen sind diese automatisch nach der ersten Spalte sortiert.
‘Die Sortierung lässt sich aber über das Symbol
in der Kopfzeile einer Spalte jederzeit ändern.
Wiederholtes Klicken auf dieses Symbol (oder Wählen im Kontextmenü) ändert die Sortierung nacheinander in aufsteigend, absteigend und nicht sortiert.
Wenn nach mehreren Spalten sortiert wird, hat immer die am weitesten links stehende Spalte die höchste Gewichtung.
Über die Einrichtung eines individuellen SpaltenSets haben Sie Einfluss auf die Sortierung. Auf diese Weise können Sie abweichende Sortierungen festlegen.

Schnellsuche mit F3
Diese Option benutzen Sie, wenn Sie schnell etwas finden sollen, indem Sie in die Tabelle klicken und die Taste [F3] drücken. Dann öffnet sich ein Suchfeld, in das Sie eine Zeichenfolge eingeben können, die völlig automatisch auch innerhalb von z.B. Namen sucht:

Nach einem [Return] erscheint das Suchergebnis.
Als Suchbereich wird dabei das überall zur Verfügung stehende Sammelfeld “Bez” benutzt, in dem wesentliche Informationen des Objektes zusammengefasst sind.
Sie lösen den gesetzten Filter bzw. das Suchergebnis wieder auf, indem Sie auf das kleine “x” (im Bild oben links) klicken.
Suche über Suchfeld
Bei der Suche nach Datensätzen können Sie selber auswählen nach welchem Feld gesucht werden soll.
Ein Klick auf das
neben dem Suchfeld zeigt Ihnen alle möglichen Felder an.

Während Sie die Anfangsbuchstaben des Gesuchten eingeben, positioniert ABES/Objects den Fokus auf den jeweils ersten erkannten Datensatz.
Die Sortierung der Tabelle sollte daher so gewählt sein, dass Sie mögliche weitere Einträge für den Suchbegriff sofort erkennen.
4. Finden von Namen
Feld “Suchname” – zum Finden von Namen mit besonderen Schriftzeichen.
Die Schreibweise von Teilnehmenden mit Migrationshintergrund ist oft mit speziellen Buchstaben versehen, die in unserem Alphabet nicht vorkommen.
Hat man es nun geschafft, die Namen angemessen einzugeben, wie findet man sie wieder, ohne lange nach dem außergewöhnlichen Buchstaben für den Suchbegriff forschen zu müssen?
Suche in Tabellen, der Globalen Suche und dem Dublettencheck
Ein zu suchender Name könnte z.B. “Fẵħşəŀ” lauten. Sie brauchen jedoch nur die – für uns – normalen Buchstaben einzugeben, hier also “Fahsel”.
Und schon wird der obige Name gefunden.
Dazu gibt es in ABES ein neues Feld: Suchname.

Zur Erinnerung: Wie funktionierte die Eingabe ungewöhnlicher Buchstaben?
Hier der Tipp: https://www.rackow-software.de/News/Tipps/ArtMID/1248/ArticleID/239/ABES-Tipp-Nr-43-Besondere-Schriftzeichen-String-Latin
-
Suche in Tabellen …
In der Regel gibt es bereits Suchfelder, in die man einfach den Namen in deutschem Alphabet eingeben kann:
– in einer Tabelle nach Drücken auf F3:

Zur Erinnerung: Wie funktionierte die Suche in Tabellen?
Hier der Tipp: https://www.rackow-software.de/News/Tipps/ArtMID/1248/ArticleID/153/ABES-Tipp-Nr-26-Funktionstaste-F3
der Globalen Suche
– in der Globalen Suche auf der Startseite (falls diese bei Ihnen erscheint):

und dem Dublettencheck
– beim Anlegen eines Teilnehmers z.B.
5. Markieren von Objekten
Die Markierung einzelner Bereiche einer Tabelle orientiert sich am Windows-Standard.
Zusammenhängende Bereiche können mit der Maus markiert werden.
Das Markieren nicht zusammenhängender Datensätze erfordert das zusätzliche Drücken der Strg-Taste.
Ein Klick in das Feld links oben neben den Spaltenköpfen markiert die gesamte Tabelle.
Zusätzlich zu diesen Methoden können Sie in ABES/Objects Datensätze auch mit der Leertaste markieren.
Diese Form der Markierung bietet sich vor allem dann an, wenn Sie nur wenige nicht zusammenhängende Datensätze aus einer großen Menge von Objekten auswählen möchten.
Bei vielen Datensätzen, die auch noch die Bildschirmseite überschreiten, empfiehlt es sich, die Leertaste drücken. Dann öffnet sich unterhalb der Tabelle ein Anzeigebereich, in dem die markierten Datensätze dargestellt werden. Alle Mengenoperationen beziehen sich jetzt auf die dort angezeigten Objekte:

Ein Klick auf das
“x” löscht die Markierungen.
6. Kopieren und Zuweisen
An vielen Stellen in ABES/Objects haben Sie die Möglichkeit Objekte zu kopieren und an anderer Stelle zuzuweisen.
Dabei werden neue Verknüpfungen erstellt oder bestehende verändert.
So können Sie beispielsweise beliebige Teilnehmer kopieren und durch Zuweisen auf einen bestimmten Kurs anmelden oder gesetzte Stunden von einem Dozenten auf den Anderen übertragen.
Das Vorgehen ist dabei immer gleich. Sie markieren in der Tabelle die gewünschten Objekte und kopieren diese durch einen rechten Mausklick.
In der Zieltabelle werden Ihnen dann bei einem rechten Mausklick die möglichen Optionen angeboten.
ABES/Objects kennt dabei die sinnvollen Optionen und bietet Ihnen nur diese an.
Bevor Sie allerdings größere Datenmengen auf diese Weise zuweisen, sollten Sie sicher sein, dass Sie exakt diese Aktion ausführen möchten,
denn ein einfaches “Undo” (rückgängig machen), gibt es in Datenbanken nicht.

7. Löschen von Objekten
Durch einen Klick auf das Symbol
oder das Drücken der Taste <Entf> lassen sich Objekte in ABES/Objects löschen.
Im folgenden Dialog müssen Sie das Löschen nochmals bestätigen.
Zu jedem Objekt wird Ihnen gezeigt, welche Verknüpfungen eventuell noch zu anderen Objekten bestehen, die in diesem Vorgang ebenfalls gelöscht werden.
Sind mehrere Objekte zum Löschen markiert worden, macht es Sinn den Haken im Feld “in diesem Vorgang nicht mehr fragen” zu setzen, da sonst für jedes Objekt die entsprechende Meldung erscheint.
Achtung: In Datenbankprogrammen wie ABES/Objects gibt es kein Rückgängig-Machen (nach erfolgtem Löschen) und keinen “Papierkorb”.

8. Filter definieren und Kopieren
Über das Symbol
lässt sich der Filterbereich oberhalb der Tabelle an- und ausschalten. In diesem Bereich haben Sie die Möglichkeit, die angezeigten Datensätze nach den unterschiedlichsten Kriterien zu filtern.
Zu diesem Zweck ziehen Sie lediglich die Kopfzeile der zu filternden Spalte in den Filterbereich und geben die gewünschte Bedingung an:

Zusätzlich haben Sie die Möglichkeit, unterschiedliche Operanden zu verwenden:

Ziehen Sie also den Spaltenkopf der zu filternden Spalte nach oben in den Filterbereich und fahren Sie dann mit der Maus dorthin, wo Sie hier den blauen Strich sehen, Sie klicken darauf und haben dann die Möglichkeit mit dem hier rot eingerahmten Pfeil die dargestellten Filtermöglichkeiten zu öffnen.
Ein Klick auf das
löscht später den gewählten Filter.
Dieser Filter besteht nur solange wie Sie diese Seite geöffnet halten. Wie Sie Filter dauerhaft speichern und damit immer wieder abrufbar machen, lesen Sie weiter unten.
Sie können jetzt Ihre Filtermenge betrachten oder auch kopieren. Beim Kopieren stehen Ihnen weitere Assoziationsebenen zur Verfügung.
Wollen Sie also nicht schlicht die Teilnehmer kopieren, sondern bspw. die Firmen, die als Debitor für den Teilnehmer die Kursgebühren bezahlen, dann klicken Sie über Debitor zu Firma und der Inhalt Ihrer Kopie (in der Zwischenablage) werden die betreffenden Firmen sein:

9. Filter fest im Spaltenset definieren
Bisher haben Sie lediglich vorübergehende Filter eingestellt. Definieren Sie jedoch (durchaus komplexe) Filter in einem SpaltenSet, so können Sie sie speichern und jederzeit mit einem Klick auf das SpaltenSet wieder aufrufen:

Im Register Datenauswahl wählen Sie über + Bedingung das zu filternde Kriterium (z.B. Ort) und über + Ebene fügen Sie eine Unterebene hinzu: Es soll hier eben nicht nur nach “Ort = Berlin” gefiltert werden, sondern es sollen in den Orten nur die Berliner PLZ, die größer als 10042 sind, erscheinen.
Das Besondere im Unterschied zu den oben beschriebenen Filtern ist neben dem Speichern die mehrfache Anwendung eines Feldes, hier: GeburtsDatum.
Hier ist das Ergebnis. Die Filterkriterien sehen Sie zugleich im dunkelgrauen Balken:

Mit einem Klick auf das linke rote Trichtersymbol können Sie den gespeicherten Filter vorübergehend ausschalten.
Möchten Sie allerdings verhindern, dass ein Anwender den Filter deaktiviert oder auch nur sehen kann, so wählen Sie folgende Optionen:

10. Filtern mit Selektionskriterien
Oftmals ist es wünschenswert, eine ausgewählte Reihe von Adressaten anhand einer Schnittmenge unterschiedlichster Kriterien zu erschließen.
Mit Hilfe von sogenannten Selektionskriterien können Sie Firmen und Personen komplex filtern.
Einrichtung Selektionskriterien
Selektionskriterien sind keine Datenfelder, die extra programmiert werden müssten, sondern beliebige Kriterien, die Sie nach Ihren eigenen Notwendigkeiten und Wünschen frei anlegen können.
Im Menü Einrichtung -> SelektionsDefinitionen können Sie Ihre Kriterien anlegen:

Selektionskategorie, Bezeichnung und ID sind frei wählbar.
-
IstBeschriftung – wenn Sie lediglich eine Überschrift in Ihrem Verzeichnisbaum benötigen
-
IstVererbbar – wenn z.B. die anschließenden Anmeldungen eines Teilnehmers dieselben Selektionskriterien besitzen sollen
-
IstDeaktiviert – wenn das Kriterium allgemein unwirksam werden soll
-
HatNachfolger – wenn der Nachfolger im Kriterium enthalten sein soll, z.B. “Englisch Grundkenntnisse” ist in “Englisch verhandlungssicher” enthalten.
-
Kontext:

Zuordnen und Auswählen von Selektionskriterien
Hier werden einer Firma Selektionskriterien zugeordnet. Durch einen Klick auf “Neu” (roter Rahmen) wird die Auswahl erreichbar:

Unter “Gliederung” ist der Verzeichnisbaum der Kriterien zu finden. Dort ordnen Sie die gewünschten Kriterien zu.
Möchten Sie mehreren Objekten auf einmal ein bestimmtes Kriterium zuordnen, so
-
kopieren Sie bitte die betreffenden Objekte (z.B. Firmen)
-
wechseln dann in die Tabelle der Selektionsdefinitionen
-
wählen das gewünschte Selektionskriterium mit der rechten Maustaste aus
-
und klicken auf “zuordnen”:

Filtern mit Hilfe von Selektionskriterien
Eine anschließende Auswahl funktioniert ganz konventionell durch filtern:

Auf diese Weise werden alle Firmen gefunden, die “Agentur” und/oder “A-Kunde” als Kriterium aufweisen.
Unerlässlich ist natürlich die Spalte Selektionskriterien im betreffenden SpaltenSet.
11. Anzeigen verschiedener Datensätze
Anzeigen verschiedener Datensätze (Kollektionen) in einer Tabellenzeile
Oftmals ist es wünschenswert, in einer Tabelle (von Personen z.B.) all die ihr zugeordneten Werte einer Kategorie auf einmal zu sehen. Denken Sie z.B. an Dozenten und ihre Eignungen (für bestimmte Fächer). Sie wollen beispielsweise alle Dozenten mit Englisch-Eignung herausfiltern.
Zu solchen Zwecken lassen sich in vielen Fällen die sogenannten Kollektionen in Tabellen darstellen:

Sie sehen, wie hier die verschiedenen Fächer, für die der Dozent geeignet ist, in einer einzigen Zelle in der Tabelle angezeigt werden.
Dazu sehen Sie im Fenster des SpaltenSets, welches Feld Sie für Ihre Tabelle auswählen müssen.
– Die Werte in der Tabellenzelle werden alphabetisch sortiert.
– Sie können bei festen Filtern die Operatoren <leer>, <nicht leer>, <enthalten in> und <nicht enthalten in> verwendet werden.
Vor der ersten Anwendung dieser Möglichkeit müssen Sie bitte einmal die Wartungsfunktion “CollektionsSet aktualisieren” ausführen:

Das wird wahrscheinlich der Administrator machen müssen.
Diese Anzeige- und Filtermöglichkeiten in Tabellen sind bislang mit folgenden Kollektionen möglich:
-
Firmen.Selektionskriterien
-
Personen.Selektionskriterien
-
Dozenten.EignungenDozent
-
Dozenten.DozentenEinsatzorte
-
Kurse.Planvorgaben
-
Anwender.Mitgliedschaften
12. Sammelbearbeitung
Sollen viele Objekte dieselbe Eigenschaft erhalten, so kann man sie einem Arbeitsgang gemeinsam herstellen.
Zunächst markieren Sie die gewünschten Objekte und klicken dann im markierten Bereich (rechte Maustaste)auf Sammelbearbeitung.
Dann wählen Sie die gewünschte Eigenschaft aus.
Danach bestimmen Sie den Wert der Eigenschaft.
Die Auswahl der Werte ist genauso gestaltet wie im Einzelfall.

Danach erstellen Sie eine Vorschau und sehen den Ursprungswert und den jetzt gewählten und können abbrechen oder einwilligen.
Alle Objekte sind nach OK in derselben Weise geändert.
Für Read-Only-Eigenschaften (die grundsätzlich nicht zur Sammelbearbeitung vorgesehen sind) erhält ein Admin(!) folgende Meldung:

Antwortet er mit “Ja” und nimmt er die Eigenschaft dadurch in die Liste der zu ändernden Eigenschaften auf, und die Eigenschaft wird trotz allem geändert.
Die Bildschirmfotos können in aktuellen Programmversionen visuell abweichen.
Sie haben Fragen oder Anregungen? Schreiben Sie uns gerne an support@rackow-software.de
